現在,很多企業都通過企業微信來做營銷,企業除了需要源源不斷的引進新客戶,還要對現有客戶進行維護與穩固,如果客戶刪除了企業員工,就意味著客戶流失,也是對企業資產的損失,那么,企微微信客戶流失有提醒嗎?在哪里查看?

首先,企業微信和個人微信被客戶刪除都是沒有提醒的,只有我們給客戶發送信息,才會顯示失敗,同時系統就會提示對方不是我們的聯系人。
所以,客戶流失我們只能通過給客戶發送信息來判斷是否被客戶刪除了,但是,對于大部分企業來說,客戶數量龐大,無法通過一個個給客戶發送信息來判斷是否被刪除,這樣的話,太浪費時間,效率低,那有什么辦法能夠幫助企業查看客戶有沒有刪除了員工?
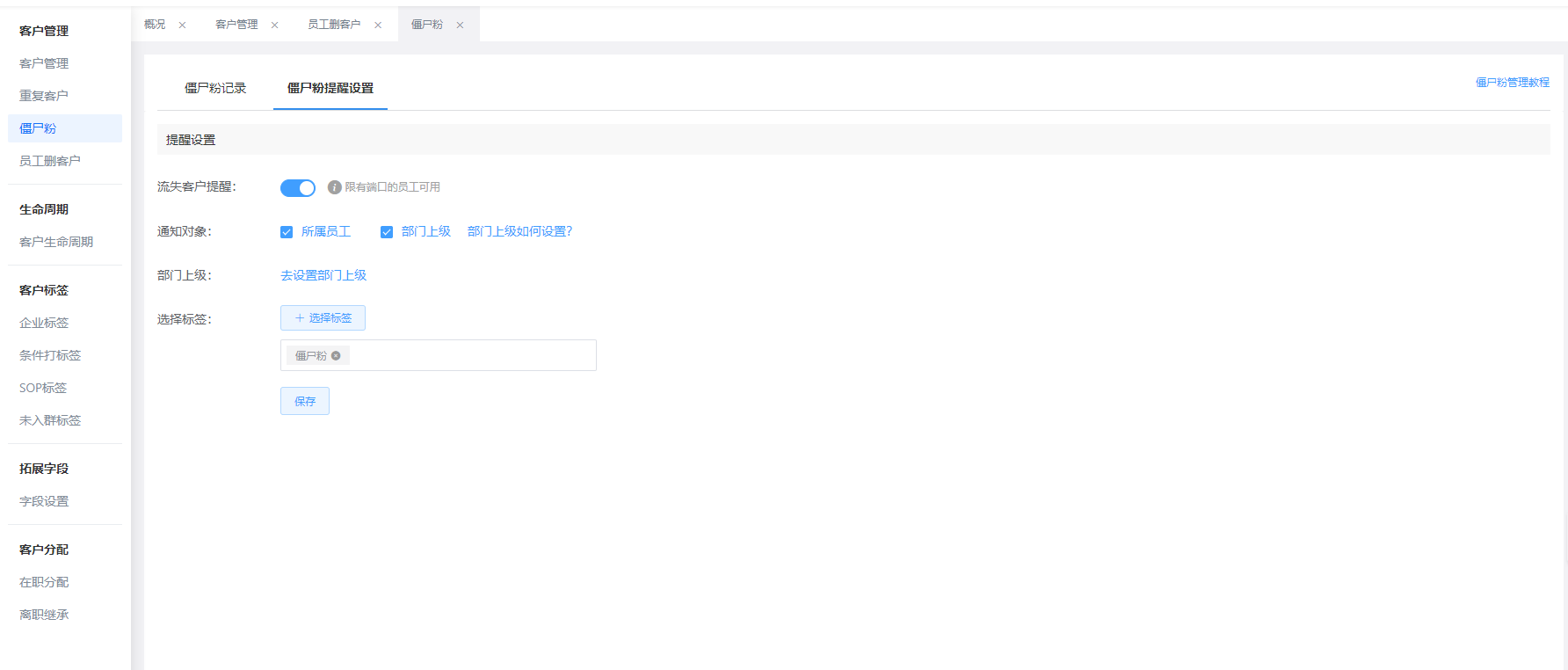
企業如何才能知道有沒有被客戶刪除好友?一旦客戶刪除了員工,就成為了僵尸粉,同時也占用了企微名額,企業可以借助第三方企微服務商:艾客scrm來幫助自己及時獲取被客戶刪除提醒,及時挽回客戶。


艾客scrm有僵尸粉提醒功能,當企業員工被客戶刪除之后,艾客scrm后臺僵尸粉記錄表會產生記錄,能夠實時所屬員工及部門管理員會收到通知提醒,管理員也可以在后臺查看所有流失客戶詳情。
客戶流失分為兩種:客戶刪除企業員工和員工刪除客戶,企業客戶流失的主要原因有:員工離職帶走客戶;,員工私自承諾客戶但無法兌現,造成客戶流失;企業員工銷售服務態度差,導致客戶流失;企業銷售人員刪除客戶等等。
艾客scrm除了可以知道員工被客戶刪除記錄,同時還有提醒,企業能夠及時收到信息提醒,來判斷客戶直接刪除不用,還是再次挽回,能夠有效防止客戶流失,提升企業對客戶管理水平。
艾客同時開發了眾多的企業微信輔助功能,如智能訂單加粉、渠道活碼、自動化打標簽、智能營銷、社群運營、電商數據打通、聊天回話存檔、離職繼承、智能數據風控等功能,獲取更多詳情,請關注艾客官網,也可以注冊并登錄艾客SCRM免費體驗使用,如有疑問可以免費咨詢在線客服!




869
電商私域,就用艾客!



